| Oracle® Collaboration Suite Installation Guide 10g Release 1 (10.1.2) for Solaris Operating System (SPARC) Part Number B25462-11 |
|
|
View PDF |
This chapter contains the following sections:
Section 4.3, "Preparing to Install Oracle Collaboration Suite 10g Infrastructure"
Section 4.5, "Installing Oracle Collaboration Suite 10g Infrastructure"
Oracle Collaboration Suite 10g Infrastructure components can be grouped in to Identity Management components and components associated with Oracle Collaboration Suite 10g Database. Table 4-1 describes these components.
Table 4-1 Oracle Collaboration Suite 10g Infrastructure Components
| Infrastructure Components | Description |
|---|---|
| Identity Management components | These components provide directory, security, and user management functionality. Some of these components, such as OracleAS Single Sign-On, have schemas in Oracle Collaboration Suite 10g Database. The components are:
|
| Oracle Collaboration Suite 10g Database |
Oracle Collaboration Suite 10g Database is a collection of schemas used by other components of Oracle Collaboration Suite Infrastructure and Oracle Collaboration Suite Applications. The schemas can be grouped in to the following categories:
|
When you install the Infrastructure, you can install Identity Management components, Oracle Collaboration Suite 10g Database, or both. The following types of installation are available for installing Infrastructure:
Identity Management and Oracle Collaboration Suite 10g Database
Identity Management
Oracle Collaboration Suite 10g Database
Enable existing Oracle10g Database to Collaboration Suite Database
In addition to the components listed in Table 4-1, when you install Infrastructure, the following components are also installed:
Oracle HTTP Server
Oracle Enterprise Manager 10g components
These components are always installed, regardless of the type of installation that you select.
By separating the Infrastructure in to Identity Management components and Oracle Collaboration Suite 10g Database, the installer enables you to install Infrastructure components on multiple computers. For example, you can install Oracle Collaboration Suite 10g Database on one computer and Identity Management components on another computer. Within the Identity Management option, you can install Identity Management components on multiple computers as well.
The options for selecting different types of installations also enable you to create a new database or use an existing database for Oracle Collaboration Suite 10g Database. If you select the "Oracle Collaboration Suite 10g Database" or the "Identity Management and Oracle Collaboration Suite 10g Database" option, then the installer creates a new database and populates it with schemas of Oracle Collaboration Suite 10g Database. To use an existing database, refer to Chapter 5.
If you plan to install both Identity Management components and Oracle Collaboration Suite 10g Database on the same computer, then select the Identity Management and Oracle Collaboration Suite 10g Database option. The installer installs the components in the correct order.
If you plan to install the Infrastructure components on separate computers, then you must install them in the following order:
Install Oracle Collaboration Suite 10g Database.
You can run the installer to create a new database and populate it with the schemas of Oracle Collaboration Suite 10g Database.
|
Note: You cannot register the Oracle Collaboration Suite 10g Database with Oracle Internet Directory at this point, because you do not have an instance of Oracle Internet Directory yet. The registration is done in the next step. |
Alternatively, you can use the Enable existing Oracle10g Database to Collaboration Suite Database option to install Oracle Collaboration Suite Database in an existing database. However, in this case, you must first install Identity Management components and Oracle Internet Directory before you enable the existing database. If you fail to do so, then Oracle Universal Installer will not proceed after the Specify Namespace in Internet Directory screen.
Install Identity Management components.
The installer prompts you to enter information that is used as connect information for Oracle Collaboration Suite 10g Database. Refer to Section 4.5.5 for more information about this procedure.
The installer registers the Oracle Collaboration Suite 10g Database with the newly created instance of Oracle Internet Directory. Refer to Section 4.3.5 for more information about registration.
|
Note: Installing only Oracle Collaboration Suite Database does not give you an Oracle Collaboration Suite instance. |
If you install only Oracle Collaboration Suite 10g Database during the installation of the Infrastructure, then the installer creates a new database and populates it with schemas of Oracle Collaboration Suite 10g Database. The installer also creates a new instance of Oracle Collaboration Suite that is different from other Oracle Collaboration Suite instances in the following ways:
The installer does not prompt you to name this Oracle Collaboration Suite instance.
At the end of the installation, Oracle Enterprise Manager 10g Application Server Control is not started, because it is not configured for this instance. You do not need Application Server Control to manage this instance, which consists of only Oracle Collaboration Suite 10g Database.
To manage this instance, you use database management tools.
At the end of the installation, Oracle HTTP Server is also not started, because you do not need it to manage this instance.
This section explains the different types of Infrastructure installations and answers some common questions about the installation of the Infrastructure.
This section covers the following sections:
Section 4.3.1, "Can I Install Components on Separate Computers?"
Section 4.3.2, "Tips for Installing Identity Management Components Separately"
Section 4.3.4, "Can I Use an Existing Instance of Oracle Internet Directory?"
Section 4.3.6, "Can I Use Multiple Oracle Collaboration Suite 10g Databases?"
Section 4.3.7, "What High Availability Options Does Oracle Collaboration Suite Support?"
Section 4.3.8, "What Are the Restrictions on the Passwords for the SYS and SYSTEM Users?"
Section 4.3.9, "What Do I Enter in the Specify Namespace in Internet Directory Screen?"
Section 4.3.10, "How Do I Determine Port Numbers Used by Components?"
You can install components on separate computers. The distribution of components over multiple computers is especially useful for Infrastructure components. Such a distribution can improve performance, security, scalability, and availability of Infrastructure services.
For example, you can install Oracle Collaboration Suite 10g Database on a single computer. The Infrastructure uses Oracle Collaboration Suite Database to contain the required schemas. You can install Identity Management components in the Infrastructure separately, on one or more computers.
Table 4-2 shows some possible Oracle Collaboration Suite 10g Infrastructure configurations.
Table 4-2 Oracle Collaboration Suite 10g Infrastructure Configurations
| Configuration | Description / How to Install |
|---|---|
![]() Description of the illustration ocsig004.gif |
In this configuration, the Oracle Collaboration Suite 10g Database and the Identity Management components run from the same Oracle home.
To install this configuration, install the Oracle Collaboration Suite 10g Database and the Identity Management components at the same time. For installation steps, refer to Section 4.5.1. |
![]() Description of the illustration ocsig005.gif |
In this configuration, the Oracle Collaboration Suite 10g Database and the Identity Management components run on separate computers.
To install this configuration:
|
![]() Description of the illustration ocsig006.gif |
In this configuration, the Oracle Collaboration Suite 10g Database runs on one computer, Oracle Internet Directory runs on a second computer, and the remaining Identity Management components run on a third computer.
To install this configuration:
|
![]() Description of the illustration ocsig007.gif |
In this configuration, you want Oracle Application Server Certificate Authority to use its own Oracle Collaboration Suite 10g Database for security reasons. Other Identity Management components use another Oracle Collaboration Suite 10g Database.
To install this configuration:
|
To install Identity Management components separately, consider the following guidelines when selecting the components that you want to configure on the Select Configuration Options screen:
You cannot install and configure more than one instance of OracleAS Certificate Authority for the same Oracle Collaboration Suite 10g Database. You can install and configure more than one instance of OracleAS Single Sign-On, Oracle Delegated Administration Services, and Oracle Directory Integration and Provisioning for the same Oracle Collaboration Suite 10g Database.
|
See Also: Oracle Internet Directory Administrator's Guide for more details about configuring more than one instance of Oracle Internet Directory for the same Oracle Collaboration Suite 10g Database |
You must select at least one component for configuration. Otherwise, the installation will not complete successfully.If you configure OracleAS Single Sign-On and Oracle Delegated Administration Services in separate installations for the same instance of Oracle Internet Directory, then ensure that you configure OracleAS Single Sign-On before Oracle Delegated Administration Services installation. This is because Oracle Delegated Administration Services depends on mod_osso, which will not be set up during installation unless the Oracle Internet Directory it points to already has OracleAS Single Sign-On configured.
|
Note: You can install Identity Management, Oracle Collaboration Suite Database, and the Applications tier in any order you wish. However, if you install Oracle Collaboration Suite 10g Database before Identity Management, then later you must register the Database with Identity Management.The recommended order of installation is Identity Management, Oracle Collaboration Suite Database, and then finally the Applications tier. |
These components are required and you must install them before you install Oracle Collaboration Suite Applications. This is because they provide the following services:
Oracle Delegated Administration Services provides a browser-based interface to Oracle Internet Directory. You can use this interface to perform tasks such as changing passwords, searching for other users in the directory, and creating groups. If you have the required privileges, then you can also create additional users.
Oracle Directory Integration and Provisioning enables you to integrate different applications and third-party LDAP directories with Oracle Internet Directory. You can also use Oracle Directory Integration and Provisioning to synchronize data in all directories and send notifications to applications when data in Oracle Internet Directory changes (for example, when you add users or groups to Oracle Internet Directory).
You can use an existing instance of Oracle Internet Directory instead of having the installer create a new one. You might want to do this if your applications must authenticate users whose information is already stored in the existing instance of Oracle Internet Directory.
|
Note: To use an existing instance of Oracle Internet Directory during the Infrastructure installation, do not select the Oracle Internet Directory option in the Select Configuration Options screen.You must provide the connect information (host name, port, user name, and password) for the existing instance of Oracle Internet Directory. |
Table 4-3 shows the supported versions of Oracle Internet Directory. However, you must upgrade these versions to the Oracle Internet Directory shipped with Oracle Application Server 10g Release 2 (10.1.2) to work with Oracle Collaboration Suite 10g Release 1 (10.1.2).
Table 4-3 Supported Versions of Oracle Internet Directory
| Version | Notes |
|---|---|
| 9.2.0.x | This version of Oracle Internet Directory is shipped with Oracle9i Database Release 2 (9.2).
You must upgrade it to 10g Release 1 (10.1.2) before you can use it with Oracle Collaboration Suite. For details on how to upgrade, refer to the Oracle Collaboration Suite Upgrade Guide. |
| 9.0.2 | This version of Oracle Internet Directory is shipped with Oracle9i Application Server Release 2 (9.0.2).
You can run this version of Oracle Internet Directory with 10g Release 1 (10.1.2) components, but you need 9.0.2 metadata repository for the 9.0.2 Oracle Internet Directory. You can also upgrade Oracle Internet Directory Release 9.0.2 Oracle Internet Directory to 10g Release 1 (10.1.2). For details on how to upgrade, refer to the Oracle Collaboration Suite Upgrade Guide. |
To determine the version of Oracle Internet Directory, ensure that it is up and running. Then enter the following command:
prompt> oidldapd -version
The output of the command should be similar to the following:
oidldapd: Release 9.2.0.1.0 - Production on Fri Feb 28 09:26:53 2003 (c) Copyright 2001 Oracle Corporation. All rights reserved.
The oidldapd command can be found in the ORACLE_HOME/bindirectory, where ORACLE_HOME is the root directory of Oracle Collaboration Suite containing Oracle Internet Directory.
Oracle Collaboration Suite 10g Database and Oracle Internet Directory work together closely. In most cases, you must ensure that Oracle Collaboration Suite 10g Database is registered with Oracle Internet Directory before you can use it.
Table 4-4 lists the scenarios where the installer automatically registers Oracle Collaboration Suite 10g Database with Oracle Internet Directory, and the scenarios where you decide whether to register it or not.
Table 4-4 Database Registration Scenarios
| Scenario | Registration | Schema Passwords |
|---|---|---|
| Install and configure the Oracle Collaboration Suite 10g Database and Oracle Internet Directory in the same installation session. | Automatic | Randomized |
| Install Oracle Collaboration Suite 10g Database for an existing Oracle Internet Directory | Automatic | Randomized |
| Install Oracle Internet Directory for an existing Oracle Collaboration Suite 10g Database | Automatic | Randomized (the Oracle Collaboration Suite 10g Database schemas are given new randomized passwords) |
| Install Oracle Collaboration Suite 10g Database only (without installing Identity Management components) and you choose to register it with Oracle Internet Directory
This scenario applies to installing it in a new database or in an existing database. |
Yes | Randomized |
| Install Oracle Collaboration Suite 10g Database only (without installing Identity Management components) and you choose not to register it with Oracle Internet Directory.
This scenario applies to installing it in a new database or in an existing database. |
No | The schemas are locked, and the passwords are expired. |
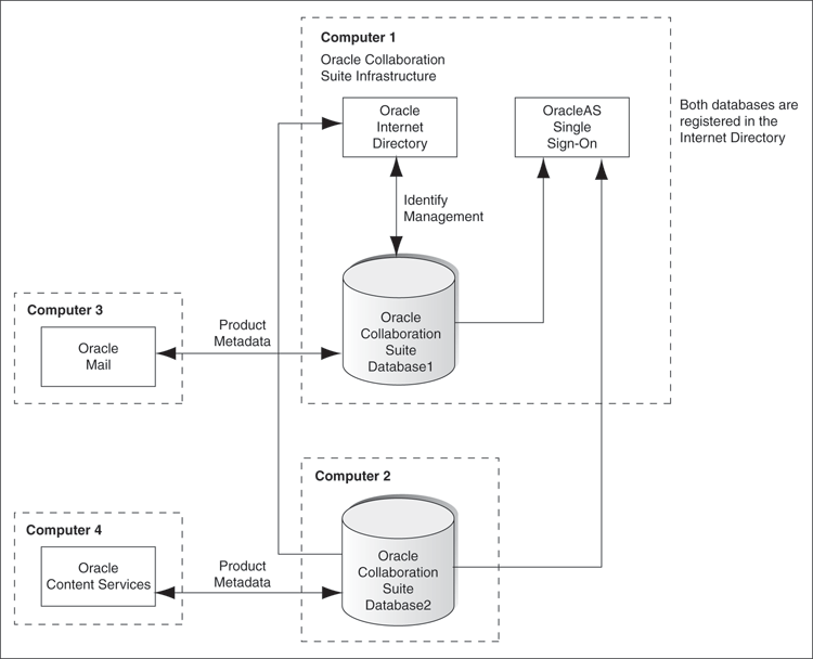
You can install multiple Oracle Collaboration Suite 10g Databases to increase performance. This enables different components in your topology to use different databases.
Figure 4-1 shows a topology that involves two databases. It uses four computers:
Computer 1 runs an instance of Oracle Collaboration Suite Database and Identity Management components. The Identity Management components use this database.
Computer 2 has an instance of Oracle Collaboration Suite Database that is registered with the Oracle Internet Directory running on Computer 1.
Computer 3 has an instance of Oracle Mail. This Applications tier uses the database on Computer 1 for its product metadata because it was registered with that database during installation.
Computer 4 has an instance of Oracle Collaboration Suite 10g Content Services. This Applications tier uses the database on Computer 2 for its product metadata because it was registered with that database during installation.
Figure 4-1 Multiple Instances of Oracle Collaboration Suite 10g Database in Use

|
Note:
|
Refer to Chapter 8 for more information on installing Oracle Collaboration Suite in high availability environments.
|
Note: Hardware clustering is supported for Infrastructure only. It is not supported for Applications. |
When you install Oracle Collaboration Suite 10g Database in a new database, the installer prompts you to set passwords for the SYS and SYSTEM users. These users are privileged users of the database. These passwords have certain restrictions. These passwords:
Must be shorter than 30 characters
Can contain only alphanumeric characters from the database character set, the underscore (_), the dollar sign ($), and the number symbol (#)
Must begin with an alphabetic character
Passwords cannot begin with a number, the underscore (_), the dollar sign ($), or the number sign (#).
Cannot be Oracle reserved words
Oracle Database SQL Reference guide lists the reserved words. To access the guide, visit the Oracle Technology Network at
http://www.oracle.com/technology/documentation
Alternatively, avoid using words that sound like they might be reserved words.
Cannot be the default passwords, which are change_on_install and manager
The distinguished name (DN) that you specify in the Specify Namespace in Internet Directory screen will be designated as the namespace in Oracle Internet Directory, where users and groups are administered.
A suggested namespace appears on the screen. The installer determines the suggested namespace from the /etc/hosts file. If it meets your deployment requirements, then select it. If not, enter another DN in the Custom Namespace field.
Refer to Section 2.8 for more information.
If you plan to integrate your Identity Management components with a third-party directory, then you should enter the DN of a namespace that matches the DN of the default namespace in the third-party directory.
During installation, you might need to know the port numbers used by certain Oracle Collaboration Suite components. For example, if you install Infrastructure for an existing instance of Oracle Internet Directory, then the installer prompts for the Oracle Internet Directory host name and port number.
Refer to Appendix I for the list of ports used by Oracle Collaboration Suite components.
Alternatively, you can assign custom port numbers, which are different from the default port numbers. Refer to Section 2.4.3 for more details on how to assign custom port numbers to components.
After installation, you can get a list of port numbers by:
Using Oracle Enterprise Manager 10g Application Server Control.
Clicking the Ports link on the Oracle Enterprise Manager home page. This takes you to a page that lists all ports in use and the suggested port ranges for different components.
Looking in the ORACLE_HOME/install/portlist.ini file. ORACLE_HOME refers to the path to the directory containing the Oracle Collaboration Suite installation.
|
Note: If you change the port number of a component after installation, then theportlist.ini file is not updated because the portlist.ini file is not updated after installation. |
This section describes screens that are common to most installation procedures of the Infrastructure.
This section covers the following sections:
Section 4.4.2, "Screens of Oracle Collaboration Suite Database Installation"
Section 4.4.3, "Screens of OracleAS Certificate Authority Installation"
The first few screens of the installer are the same for all installations. All installation procedures in this chapter refer to this section as their starting point.
Table 4-5 describes these screens.
|
Note: Oracle Universal Installer uses the/etc/nodenames file to determine the host name. The host name that you specified in the hosts file may or may not be fully qualified. However, host names that are not fully qualified may not be usable outside the domain.
For example, if the fully-qualified domain name for a server is Also, ensure that the host name that you specify corresponds exactly to the host name you have, whether fully qualified or not. |
Table 4-5 First Few Screens of the Installation
| Step | Screen | Action |
|---|---|---|
| 1. | None | Start the installer.
Refer to, Section 3.4 for more information about starting the installer. |
| 2. | Select Installation Method | Basic Installation: Select this installation method to quickly install Oracle Collaboration Suite. This installation method requires minimal user input. It installs the software using the following information that you specify on this screen:
Advanced Installation
Note Select Advanced Installation. Click Next. |
| 3. | Specify Inventory Directory and Credentials
(Advanced installation only) |
This screen appears only if this is the first installation of any Oracle product on this computer.
Enter the full path of the inventory directory. Enter a directory that is different from the Oracle home directory for the product files. Example: Enter the name of the operating system group that will have write permission for the inventory directory. Example: Click Next. |
| 4. | Run orainstRoot.sh
(Advanced installation only) |
This screen appears only if this is the first installation of any Oracle product on this computer.Run the orainstRoot.sh script in a different shell as the root user. The script is located in the oraInventory directory.After running the script, click Continue. |
| 5. | Specify File Locations
(Advanced installation only) |
Enter the full path of the Source directory in the Path field for Source.
Enter a name to identify the Oracle home in the Name field for Destination. The name cannot contain spaces and has a maximum length of 16 characters.Example: Enter the full path to the destination directory in the Path field for Destination. This is the Oracle home. If the directory does not exist, the installer creates it. To create the directory beforehand, create it as the Do not create the directory as the Click Next. |
| 6. | Specify Hardware Cluster Installation Mode
(Advanced installation only) |
This screen appears only if the computer is part of a hardware cluster.Select the computers in the hardware cluster where you want to install the Infrastructure. You can select multiple computers, or you can only select the current computer.Click Next. |
| 7. | Select a Product to Install
(Advanced installation only) |
Select Oracle Collaboration Suite Infrastructure 10.1.2.0.0.
Refer to Section 1.9 for more information about how to install support for support for additional languages. Click Next. |
| 8. | Select Installation Type
(Advanced installation only) |
The options displayed on this screen depend on what you select in the Select Product to Install screen.The installation types for Infrastructure are:
Click Next. |
| 9. | Product-Specific Prerequisite Checks
(Advanced installation only) |
The installer verifies requirements such as memory, disk space, and operating system version. If any check fails, make the required changes and click Retry. Refer to Chapter 2 for the list of hardware and software requirements.
Click Next. |
| 10. | Language Selection
(Advanced installation only) |
This screen enables you to select the language in which Oracle Collaboration Suite components will run.
Select the required language or languages from the Available Languages list and add them to the Selected Languages list. Click Next. |
Figure 4-2 summarizes the screen sequence.
Figure 4-2 Sequence for the First Few Screens in the Installation

If you are installing Oracle Collaboration Suite 10g Database in a new database, then the installer displays the screens listed in Table 4-6.
Table 4-6 Screens of Oracle Collaboration Suite Database Installation
| Step | Screen | Action |
|---|---|---|
| 1. | Specify Database Configuration Options
(Advanced installation only) |
Global Database Name: Enter a name for the Oracle Collaboration Suite Database. Append a domain name to the database name. This domain name for the global database name can be different from your network domain name.
The domain name portion of the global database name has the following naming restrictions:
The database name portion of the global database name has the following naming restrictions:
Example: Note: Be sure that you do not enter two or more periods together, for example, SID: Enter the system identifier for the Oracle Collaboration Suite Database database. Typically this is the same as the global database name, but without the domain name. The SID must be unique across all databases. SIDs have the following naming restrictions:
Example: Note: When ever you edit the default Global Database Name field, the first part (before the domain name, for example, Database File Location: Enter the full path to the parent directory for the data files directory. You must have write permissions in this directory. The installer will create a subdirectory in this parent directory, and the subdirectory will have the same name as the SID. The data files will be placed in this subdirectory. Example: If you enter Click Next. |
| 2. | Select Database Management Option
(Advanced installation only) |
This screen appears if you selected the option of installing only Oracle Collaboration Suite Database, without Identity Management components. To centrally manage the database, select Use Grid Control for Database Management and enter the name of the Management Service through which you want to centrally manage your database.
To locally manage the database, select Use Database Control for Database Management. To receive alerts, select Enable Email Notifications and enter the SMTP Server name and an e-mail address. |
| 3. | Specify Database File Storage Option
(Advanced installation only) |
This screen appears if you selected the option of installing only Oracle Collaboration Suite Database, without Identity Management components.
To store the database files on a file system, select File System. For Oracle Real Application Clusters (Oracle RAC) installations, the file system that you choose must be a cluster file system or be on a certified network attached storage (NAS) device. To store the database files in an automatic storage management (ASM) disk group, select Automatic Storage Management. ASM disk groups are created by specifying one or more disk devices that will be managed by a separate Oracle ASM instance. For Oracle RAC installations, the disk devices that you add to the ASM disk group must be shared by all nodes of the cluster. Note: To be able to use ASM, Cluster daemons must be running and should be started by using the To store the database files on raw devices (raw partitions or raw volumes), select Raw Devices. To select this option, the required raw devices must already exist. For Oracle RAC installations, you must create the raw devices on disk devices that are shared by all nodes of the cluster. |
| 4. | Specify Backup and Recovery Options
(Advanced installation only) |
This screen appears if you selected the option of installing only Oracle Collaboration Suite Database, without Identity Management components. To manually back up the database, select Do Not Enable Automated Backups.
For automatic backup, select Enable Automated Backup. |
| 5. | Specify Database Schema Passwords
(Advanced installation only) |
Set passwords for privileged database accounts, which are used for database management and postinstallation tasks. Refer to Section 4.3.8 for rules on setting passwords for these accounts.
Set passwords for privileged Oracle Collaboration Suite Application accounts. The rules for setting the passwords that apply to the SYS and SYSTEM users also apply to these schemas. Click Next. |
| 6. | Privileged Operating System Groups
(Advanced installation only) |
This screen appears if you are running the installer as a user who is not in the OSDBA or the OSOPER operating system group.Enter a name for the Database Administrator (OSDBA) Group.
Example: Enter a name for the Database Operator ( Example: Click Next. |
|
Note: If no information is displayed when you click Release Information at the end of this installation, then refer to:
|
|
Note: If you install only an Oracle Collaboration Suite Database and want it to appear as an OracleAS Metadata Repository during the Applications tier installation, then you must perform the following tasks:
The preceding steps register the database information in the Oracle Internet Directory and the database shows up as a Metadata Repository. |
If you select OracleAS Certificate Authority in the Select Configuration Options screen when you are installing Infrastructure, then the installer displays the screens listed in Table 4-7.
|
Note: You cannot install more than one OracleAS Certificate Authority for the same Oracle Collaboration Suite 10g Database.When you are installing only Identity Management components for an existing instance of Oracle Collaboration Suite 10g Database, ensure that the database does not already have an instance of OracleAS Certificate Authority configured for it. For example, suppose you install Oracle Collaboration Suite 10g Database and Identity Management components including OracleAS Certificate Authority on a computer. If you try to install additional Identity Management components, including OracleAS Certificate Authority on the same or different computer for the same Oracle Collaboration Suite 10g Database, then the installation will fail. |
Table 4-7 Screens of OracleAS Certificate Authority Installation
| Step | Screen | Action |
|---|---|---|
| 1. | Select Oracle Collaboration Suite 10g Database
(Advanced installation only) |
This screen appears only if you are:
The Oracle Internet Directory must contain the registration information for the Oracle Collaboration Suite 10g Database that you want to use. Select the Oracle Collaboration Suite 10g Database that you want OracleAS Certificate Authority to use. Click Next. |
| 2. | Specify OCA Distinguished Name
(Advanced installation only) |
OracleAS Certificate Authority uses the DN specified on this screen to populate the Issuer field of certificates that it issues.
Use the Typical DN section if your DN uses only the attributes listed in this section. You do not have to fill in all the attributes specified in this section. Only the Enter the name that you want on the certificate in the Common Name field. This name must be different from your host name. Example: Enter the name of your division or department in the Organizational Unit field. Example: Enter the name of your company or organization in the Organization field. Example: Select country. If your DN uses attributes not listed in the Typical DN section, then specify your DN in Custom DN section. Click Next. |
| 3. | Select OCA Key Length
(Advanced installation only) |
Select the key length used in the RSA algorithm to sign all certificates issued by OracleAS Certificate Authority.
Oracle recommends that you use at least a 2048-bit key length. Longer key lengths provide greater security, but require more time to issue each new certificate. Click Next. |
| 4. | Specify OCA Administrator's Password
(Advanced installation only) |
Enter and confirm the password for the OracleAS Certificate Authority administrator. The first character of the password must not be a number. It must contain at least:
You need this password to manage OracleAS Certificate Authority. OracleAS Certificate Authority Configuration Assistant also uses this password. You can change the password after installation using the Click Next. |
The last few screens of the installer are the same for all installations. All installation procedures in this chapter refer to this section as their end point.
Table 4-8 describes these screens.
Table 4-8 Last Few Screens of the Installation
| Step | Screen | Action |
|---|---|---|
| 1. | Summary | Verify your selections and click Install. |
| 2. | Install Progress | This screen shows the progress of the installation. |
| 3. | Run root.sh |
Note: Do not run the root.sh script until this dialog box appears.
Note: During the |
| 4. | Configuration Assistants | This screen shows the list of Configuration Assistants that run for the selected components. |
| 5. | End of Installation | Click Exit to quit the installer. |
|
Note: The information displayed at the end of the installation is also available in the$ORACLE_HOME/install/setupinfo.txt file. This file contains summarized information about Oracle Collaboration Suite and links to the URLs. |
|
Note: On Solaris 10, if Database Configuration Assistant (DBCA) fails with the message "kstwlb: SGA is no longer mapped" in the log file, then you must apply the patchset 4590858 before running the configuration assistant again. |
This section explains the different ways of installing the Infrastructure. It describes the different scenarios of the installation process in detail.
|
Note: If you already have Oracle Collaboration Suite 10.1.1.0.2 installed, then you must apply Oracle Collaboration Suite 10.1.2 patch set to update this previous release to Oracle Collaboration Suite 10.1.2 and then apply the OracleAS 10.1.2.1 patch set. These patch sets are available for download from OracleMetaLink atIf your Oracle Collaboration Suite installation is distributed across two or more computers, then the patch sets must first be applied to the Oracle Home for Oracle Collaboration Suite Infrastructure and then to the Oracle Home for the Applications tier. However, for a single-computer installation, the patches must be applied twice on the same system. First to the Oracle Home for Oracle Collaboration Suite Infrastructure and then to the Oracle Home for the Applications tier. You must use Oracle Universal Installer to apply these patch sets. After applying the patch sets, it is recommended that you restart all the tiers (Infrastructure tier, Database tier (if seperate), and the Applications tier) to ensure that all components pick up the latest system information and that there is no discrepancy between the environments in which the process run in and the actual values in the configuration files and network settings. |
This section covers the following topics:
Section 4.5.2, "Installing Only Oracle Collaboration Suite 10g Database in a New Database"
Section 4.5.3, "Installing Oracle Collaboration Suite 10g Database in an Existing Database"
Section 4.5.4, "Installing Identity Management Components Excluding Oracle Internet Directory"
Section 4.5.5, "Installing Identity Management Components Including Oracle Internet Directory"
Section 4.5.10, "Using an Existing Instance of Identity Management from Oracle Application Server"
Section 4.5.11, "Using an Existing Instance of OracleAS Portal from Oracle Application Server"
As a part of Oracle Collaboration Suite Infrastructure installation, this option enables you to install and configure Identity Management services, such as Oracle Internet Directory, Oracle Application Server Single Sign-On, Oracle Delegated Administration Services, and Oracle Directory Integration and Provisioning, and Oracle Collaboration Suite Database.
Perform the procedure listed in Table 4-9 to install Oracle Collaboration Suite 10g Database and Identity Management components in a new database. This procedure provides a complete Infrastructure in a single Oracle home.
Table 4-9 Installation Screens for Collaboration Suite Database and Identity Management Components in a New Database
| Step | Screen | Action |
|---|---|---|
| 1. | None | Start the installer and perform the required actions on the first few screens. Refer to Section 4.4.1 for details.
Note that you must select Identity Management and Collaboration Suite Database in the Select Installation Type screen. |
| 2. | Select Configuration Options
(Advanced installation only) |
Select Oracle Internet Directory.
Select OracleAS Single Sign-On. Select Oracle Delegated Administration Services. Select Oracle Directory Integration and Provisioning. Select OracleAS Certificate Authority to configure your own certificate authority, which can issue certificates for users and servers. Do not select High Availability and Replication. Click Next. |
| 3. | Specify Namespace in Internet Directory
(Advanced installation only) |
Select the suggested namespace, or enter a custom namespace for the location of the default Identity Management realm.
Ensure that the value shown in Suggested Namespace meets your deployment needs. Refer to Section 4.3.9 for more details. Click Next. |
| 4. | Specify Port Configuration Options
(Advanced installation only) |
To use default ports for the components, select Automatic Port Selection.
If you do not want to use the default ports, then select Manually Specify Ports and select the component for which you want to specify the port. Refer to Section 2.4.3 for more details about how to manually specify ports. Click Next. Note: The Automatic option only uses ports in the range 7777-7877 for Oracle HTTP Server and 4443-4543 for Oracle HTTP Server with SSL. If you need to set the port numbers as 80 for Oracle HTTP Server and 443 for Oracle HTTP Server with SSL, then you must select the Manually Specify Ports option. |
| 5. | Guest Account Password
(Advanced installation only) |
Enter and confirm the password for the guest account, orclguest, that is created automatically for Oracle Collaboration Suite components that use the Oracle Internet Directory specified in Step 3.
Click Next. |
| 6. | OracleAS Certificate Authority Screens
(Advanced installation only) |
If you select OracleAS Certificate Authority in the Select Configuration Options screen, then the installer displays screens where you must enter OracleAS Certificate Authority information. Refer to Section 4.4.3 for more details. |
| 7. | Oracle Database 10g Screens
(Advanced installation only) |
Enter information for Oracle Collaboration Suite 10g Database. Refer to Section 4.4.2 for more details. |
| 8. | Specify Instance Name and ias_admin Password
(Advanced installation only) |
Enter a name for the Infrastructure in the Instance Name field.
Instance names can contain the dollar sign ($) and underscore (_) in addition to any alphanumeric characters. If you have more than one Oracle Collaboration Suite instance on a computer, then the instance names must be unique. Example: Enter a password for the Example: Click Next. |
| 9. | None | Refer to Section 4.4.4 to complete the installation of the Infrastructure. |
As a part of Oracle Collaboration Suite Infrastructure installation, this option enables you to install and configure Oracle Collaboration Suite Database on the specified computer.
Perform the procedure listed in Table 4-10 to create a new database and populate it with schemas of Oracle Collaboration Suite. This procedure does not install any components of Identity Management.
Table 4-10 Screens for Installing Only Collaboration Suite Database in a New Database
| Step | Screen | Action |
|---|---|---|
| 1. | None | Start the installer and perform the required actions on the first few screens. Refer to Section 4.4.1 for details.
Note that you must select Collaboration Suite Database on the Select Installation Type screen. |
| 2. | Database Creation
(Advanced installation only) |
Select Yes. |
| 3. | Register Oracle Collaboration Suite 10g Database
(Advanced installation only) |
If you already have an instance of Oracle Internet Directory and you know its connect information, then select Yes.
Enter the name of the computer where Oracle Internet Directory is running and the port number. If you do not know the port number, then refer to Section 4.3.10. If you want Oracle Collaboration Suite components to use SSL to connect to Oracle Internet Directory, then select Use SSL to connect to Oracle Internet Directory. If you do not have an Oracle Internet Directory, or do not know its connect information, then select No. Click Next. |
| 4. | Specify Username and Password for Oracle Internet Directory
(Advanced installation only) |
This screen appears only if you selected Yes on the previous screen.
Enter the user name for logging in to the Oracle Internet Directory in the Username field. Enter the password in the Password field. The Realm field appears only if your Oracle Internet Directory contains multiple realms. Enter the name of the realm for which you want to authenticate the user. Click Next. |
| 5. | Oracle Database 10g screens
(Advanced installation only) |
Enter information for Oracle Collaboration Suite 10g Database. Refer to Section 4.4.2 for more details. |
| 6. | None | Refer to Section 4.4.4 to complete the installation of the Infrastructure. |
As a part of Oracle Collaboration Suite Infrastructure installation, this option enables you to configure Oracle Collaboration Suite Database in an existing Oracle 10g Database.
Refer to Chapter 5 for more information.
You might have an existing instance of Oracle Internet Directory that you might want to use instead of having the installer create a new one. You might want to do this if your applications must authenticate users whose information is already stored in the existing instance of Oracle Internet Directory.
Perform the procedure listed in Table 4-11 to install Identity Management components such as OracleAS Single Sign-On, Oracle Delegated Administration Services, and Oracle Directory Integration and Provisioning components for an existing instance of Oracle Internet Directory. Oracle Collaboration Suite 10g Database and Oracle Internet Directory are not installed.
|
Note: Oracle Collaboration Suite 10g Database and Oracle Internet Directory must be installed on the computer before this procedure is performed. |
Table 4-11 Screens for Installing Identity Management Components Excluding Oracle Internet Directory
| Step | Screen | Action |
|---|---|---|
| 1. | None | Start the installer and perform the required actions on the first few screens. Refer to Section 4.4.1 for details.
Note that you must select Identity Management on the Select Installation Type screen. |
| 2. | Select Configuration Options
(Advanced installation only) |
Do not select Oracle Internet Directory.
Select OracleAS Single Sign-On. If you need the services provided by Oracle Delegated Administration Services or Oracle Directory Integration and Provisioning or both, then select the components. Refer to Section 4.3.3 for more details. To configure your own certificate authority, which can issue certificates for users and servers, select OracleAS Certificate Authority. Do not select High Availability and Replication. Click Next. |
| 3. | Register with Oracle Internet Directory
(Advanced installation only) |
Enter the name of the computer where Oracle Internet Directory is running and the port number. If you do not know the port number, then refer to Section 4.3.10.
If you want Oracle Collaboration Suite components to use SSL to connect to Oracle Internet Directory, then select Use SSL to Connect to Oracle Internet Directory. Click Next. |
| 4. | Specify Oracle Internet Directory Login
(Advanced installation only) |
Enter the user name for logging in to the Oracle Internet Directory in the Username field.
Enter the password in the Password field. The Realm field appears only if your Oracle Internet Directory contains multiple realms. Enter the name of the realm for which you want to authenticate the user. Click Next. |
| 5. | Specify ODS Password
(Advanced installation only) |
Enter the password for OracleAS Metadata Repository schema. |
| 6. | Enter information to configure OracleAS Certificate Authority
(Advanced installation only) |
If you select OracleAS Certificate Authority on the Select Configuration Options screen, then the installer displays screens where you must enter OracleAS Certificate Authority information. Refer to Section 4.4.3 for more details. |
| 7. | Specify Instance Name and ias_admin Password
(Advanced installation only) |
Enter a name for the Infrastructure in the Instance Name field.
Instance names can contain the dollar sign ($) and underscore (_) in addition to any alphanumeric characters. If you have more than one Oracle Collaboration Suite instance on a computer, then the instance names must be unique.Example: Enter the password for the Example: Click Next. |
| 8. | None | Refer to Section 4.4.4 to complete the installation of the Infrastructure.
After the installation, you must register the database with Oracle Internet Directory by running |
As a part of Oracle Collaboration Suite Infrastructure installation, this option enables you to install and configure Identity Management services, such as Oracle Internet Directory, Oracle Application Server Single Sign-On, Oracle Delegated Administration Services, and Oracle Directory Integration and Provisioning.
To configure Oracle Internet Directory successfully, you need an existing instance of Oracle Collaboration Suite Database.
Perform the procedure listed in Table 4-12 to install Identity Management components without installing Oracle Collaboration Suite 10g Database.
This procedure is mainly useful to configure Oracle Internet Directory for a remote Oracle Collaboration Suite 10g Database. The Oracle Collaboration Suite 10g Database might be installed in a new database or in an existing database.
|
Note: Oracle Collaboration Suite 10g Database must be installed on the computer before you can perform this procedure. It must not be registered with any Oracle Internet Directory.However, if you are planning to use an existing database, then you must first install the Identity Management components before you proceed to select the Enable existing 10g Database to Collaboration Suite Database option to install Oracle Collaboration Suite Database. If you fail to do so, then Oracle Universal Installer will not proceed after the Specify Namespace in Internet Directory screen. |
Table 4-12 Screens for Installing Identity Management Components Including Oracle Internet Directory
| Step | Screen | Action |
|---|---|---|
| 1. | None | Start the installer and perform the required actions on the first few screens. Refer to Section 4.4.1 for details.
Note that you must select Identity Management on the Select Installation Type screen. |
| 2. | Select Configuration Options
(Advanced installation only) |
Select Oracle Internet Directory.
Select OracleAS Single Sign-On. If you need the services provided by Oracle Delegated Administration Services or Oracle Directory Integration and Provisioning or both, then select the components. Refer to Section 4.3.3 for more details. To configure your own certificate authority, which can issue certificates for users and servers, select OracleAS Certificate Authority. Do not select High Availability and Replication. Click Next. |
| 3. | Specify Oracle Collaboration Suite 10g Database Location and Login information
(Advanced installation only) |
Enter the user name for logging in to the Oracle Collaboration Suite 10g Database, in the Username field. The user must have DBA privileges.
Enter the password for the user in the Password field. Enter the name of the computer where the database is running, in the Hostname field. Enter the number of the port on which it is listening in the Hostname field. The host name must be in the following format:
Enter the service name of the database in the Service Name field. Note that the service name must include the database domain name. Example: Click Next. |
| 4. | Enter information to configure OracleAS Certificate Authority
(Advanced installation only) |
If you select OracleAS Certificate Authority in the Select Configuration Options screen, then the installer displays screens where you must enter OracleAS Certificate Authority information. Refer to Section 4.4.3 for more details. |
| 5. | Specify Instance Name and ias_admin Password
(Advanced installation only) |
Enter a name for the Infrastructure in the Instance Name field.
Instance names can contain the dollar sign ($) and underscore (_) in addition to any alphanumeric characters. If you have more than one Oracle Collaboration Suite instance on a computer, then the instance names must be unique. Example: Enter the password for the Example: Click Next. |
| 6. | None | Refer to Section 4.4.4 to complete the installation of the Infrastructure.
After the installation, you must register the database with Oracle Internet Directory by running |
|
See Also:
|
You can choose to install and configure only Oracle Internet Directory as a part of Identity Management services.
Perform the procedure listed in Table 4-13 to install Oracle Internet Directory.
|
Note: Oracle Collaboration Suite 10g Database must be installed on the computer before you can perform this procedure |
Table 4-13 Screens for Installing Only Oracle Internet Directory
| Step | Screen | Action |
|---|---|---|
| 1. | None | Start the installer and perform the required actions on the first few screens. Refer to Section 4.4.1 for details.
Note that you must select Identity Management on the Select Installation Type screen. |
| 2. | Select Configuration Options
(Advanced installation only) |
Select Oracle Internet Directory.
Do not select OracleAS Single Sign-On. Do not select Oracle Delegated Administration Services. Do not select Oracle Directory Integration and Provisioning. Do not select OracleAS Certificate Authority. Do not select High Availability and Replication. Click Next. |
| 3. | Specify Oracle Collaboration Suite 10g Database Location and Login information
(Advanced installation only) |
Enter the user name for logging in to the Oracle Collaboration Suite 10g Database, in the Username field. The user must have DBA privileges.
Enter the password for the user in the Password field. Enter the name of the computer where the database is running, in the Hostname field. Enter the number of the port on which it is listening in the Hostname field. The host name must be in the following format:
Enter the service name of the database in the Service Name field. Note that the service name must include the database domain name. Example: Click Next. |
| 4. | Specify Instance Name and ias_admin Password
(Advanced installation only) |
Enter a name for the Infrastructure in the Instance Name field.
Instance names can contain the dollar sign ($) and underscore (_) in addition to any alphanumeric characters. If you have more than one Oracle Collaboration Suite instance on a computer, then the instance names must be unique. Example: Enter the password for the Example: Click Next. |
| 5. | None | Refer to Section 4.4.4 to complete the installation of the Infrastructure. |
|
See Also:
|
If you already have an instance of Oracle Internet Directory, then you can install Oracle Collaboration Suite Infrastructure against it.
Perform the procedure listed in Table 4-14 to install Identity Management components (except Oracle Internet Directory) and Oracle Collaboration Suite 10g Database.
|
Note: Oracle Internet Directory must be installed on the computer before you can perform this procedure. |
This procedure is mainly useful when you already have an Oracle Internet Directory and its associated Oracle Collaboration Suite 10g Database, and you want to implement any one of the following scenarios:
Install OracleAS Certificate Authority with its own Oracle Collaboration Suite 10g Database
Install another Oracle Collaboration Suite 10g Database for Oracle Internet Directory replication
It is unlikely that you would use this procedure to install other Identity Management components (OracleAS Single Sign-On, Oracle Delegated Administration Services, or Oracle Directory Integration and Provisioning), because this procedure installs a new instance of Oracle Collaboration Suite 10g Database.
Table 4-14 Screens for Installing Oracle Collaboration Suite Infrastructure for an Existing Instance of Oracle Internet Directory
| Step | Screen | Action |
|---|---|---|
| 1. | None | Start the installer and perform the required actions on the first few screens. Refer to Section 4.4.1 for details.
Note that you must select Identity Management and Collaboration Suite Database on the Select Installation Type screen. |
| 2. | Select Configuration Options
(Advanced installation only) |
Do not select Oracle Internet Directory because you want to use an existing one.
Do not select OracleAS Single Sign-On. If you need the services provided by Oracle Delegated Administration Services or Oracle Directory Integration and Provisioning or both, then select the components. Refer to Section 4.3.3 for more details. To configure your own certificate authority, which can issue certificates for users and servers, select OracleAS Certificate Authority. Do not select High Availability and Replication. Click Next. |
| 3. | Specify Port Configuration Options
(Advanced installation only) |
To use default ports for the components, select Automatic Port Selection.
If you do not want to use the default ports, then select Manually Specify Ports and select the component for which you want to specify the port. Refer to Section 2.4.3 for more details about how to manually specify ports. Click Next. Note: The Automatic option only uses ports in the range 7777-7877 for Oracle HTTP Server and 4443-4543 for Oracle HTTP Server with SSL. If you need to set the port numbers as 80 for Oracle HTTP Server and 443 for Oracle HTTP Server with SSL, then you must select the Manually Specify Ports option. |
| 4. | Guest Account Password
(Advanced installation only) |
Enter and confirm password for the guest account, orclguest, that is created automatically for Oracle Collaboration Suite components that use the Oracle Internet Directory specified in Step 3.
Click Next. |
| 5. | Register with Oracle Internet Directory
(Advanced installation only) |
Enter the name of the computer where Oracle Internet Directory is running and the port number. If you do not know the port number, then refer to Section 4.3.10.
If you want Oracle Collaboration Suite components to use only SSL to connect to Oracle Internet Directory, then select Use Only SSL Connections with this Oracle Internet Directory. Click Next. |
| 6. | Specify Username and Password for Oracle Internet Directory
(Advanced installation only) |
Enter the user name for logging in to the Oracle Internet Directory in the Username field.
Enter the password in the Password field. The Realm field appears only if your Oracle Internet Directory contains multiple realms. Enter the name of the realm for which you want to authenticate the user. Click Next. |
| 7. | Enter information to configure OracleAS Certificate Authority
(Advanced installation only) |
If you select OracleAS Certificate Authority in the Select Configuration Options screen, then the installer displays screens where you must enter OracleAS Certificate Authority information. Refer to Section 4.4.3 for more details. |
| 8. | Oracle Database 10g screens
(Advanced installation only) |
Enter information for Oracle Collaboration Suite 10g Database. Refer to Section 4.4.2 for more details. |
| 9. | Specify Instance Name and ias_admin Password
(Advanced installation only) |
Enter a name for the Infrastructure in the Instance Name field.
Instance names can contain the dollar sign ($) and underscore (_) in addition to any alphanumeric characters. If you have more than one Oracle Collaboration Suite instance on a computer, then the instance names must be unique.Example: Enter the password for the Example: Click Next. |
| 10. | None | Refer to Section 4.4.4 to complete the installation of the Infrastructure. |
You can install only Oracle Application Server Certificate Authority and Oracle Collaboration Suite Database as a part of Oracle Collaboration Suite Infrastructure installation.
Perform the procedure listed in Table 4-15 to install only OracleAS Certificate Authority and Oracle Collaboration Suite 10g Database.
|
Note: Oracle Internet Directory must be installed on the computer before you can perform this procedure. |
Table 4-15 Screens for Installing Only OracleAS Certificate Authority and Collaboration Suite Database
| Step | Screen | Action |
|---|---|---|
| 1. | None | Start the installer and perform the required actions on the first few screens. Refer to Section 4.4.1 for details.
Note that you must select Identity Management and Collaboration Suite Database on the Select Installation Type screen. |
| 2. | Select Configuration Options
(Advanced installation only) |
Select Oracle Internet Directory.
Do not select OracleAS Single Sign-On. Do not select Oracle Delegated Administration Services. Do not select Oracle Directory Integration and Provisioning. Select OracleAS Certificate Authority. Do not select High Availability and Replication. Click Next. |
| 3. | Register with Oracle Internet Directory
(Advanced installation only) |
Enter the name of the computer where Oracle Internet Directory is running and the port number. If you do not know the port number, then refer to Section 4.3.10.
If you want Oracle Collaboration Suite components to use SSL to connect to Oracle Internet Directory, then select Use SSL Connections to connect to Oracle Internet Directory. Click Next. |
| 4. | Specify Username and Password for Oracle Internet Directory
(Advanced installation only) |
Enter the user name for logging in to the Oracle Internet Directory in the Username field.
Enter the password in the Password field. The Realm field appears only if your Oracle Internet Directory contains multiple realms. Enter the name of the realm for which you want to authenticate the user. Click Next. |
| 5. | Enter information to configure OracleAS Certificate Authority
(Advanced installation only) |
Refer to Section 4.4.3 for more details. |
| 6. | Oracle Database 10g screens
(Advanced installation only) |
Enter information for Oracle Collaboration Suite 10g Database. Refer to Section 4.4.2 for more details. |
| 7. | None | Refer to Section 4.4.4 to complete the installation of the Infrastructure. |
If you selected Identity Management Components on the Select Installation Type screen for a distributed Infrastructure installation, then after the installation you must run the OCSdbSchemaReg script on the computer that contains the Database instance.
This script registers the Database instance with Identity Management instance and runs the back end Oracle Collaboration Suite Configuration Assistants.
To register the database with Oracle Internet Directory, execute OCSdbSchemaReg.sh as follows:
sh OCSdbSchemaReg.sh compulsory_arguments [optional_parameters]
Refer to the following section for a list of compulsory arguments and optional parameters.
You can find the log file for script output at ORACLE_HOME/install/OCSdbSchemaReg.log.
Compulsory Arguments and Optional Parameters of OCSdbSchemaReg
The compulsory arguments of the OCSdbSchemaReg script are as follows:
-h Oracle Internet Directory host
-p Oracle Internet Directory non-SSL port
-x Oracle Internet Directory SSL port
-u Oracle Internet Directory user name
-w Oracle Internet Directory user password
-g Global database name
-s Database SYS password
-t Database SYSTEM password
-e Oracle Mail schema password
-v Oracle Voicemail & Fax schema password
-o Oracle Voicemail & Fax ovfMetrics schema password
-r Oracle Real-Time Collaboration schema password
-c Oracle Calendar Server schema password
-i Oracle Content Services schema password
-b Oracle Workspaces password
-a Oracle Collaboration Suite Web Access system password
-k Oracle Collaboration Suite Web Access metrics password
-S Oracle Collaboration Suite Database schema password
|
Note: This password is used for all Oracle Collaboration Suite Database schema passwords. If you set this argument, then arguments, such-e, -r, -c, -v, -i, -b, -a, -k, -o will be ignored, even if they are set. |
-y Host list
The list must be comma-separated and the entries must be in the form of db_hostname:listener_port.
-F Filesystem type
This parameter is used to define the storage type you are using. The value of this argument can be one of the following:
fs for the file system
asm for the ASM Disk group
raw for using raw partitions
-O Filesystem path
The value of this argument is determined as follows:
fs represents the directory path to the datafile storage.
asm represents the ASM disk group (for example, +DATA).
raw represents the path to the rawconfig mapping file.
Optional Parameters
The optional arguments of OCSdbSchemaReg are as follows:
-l
Pass this parameter if the Oracle Internet Directory port is the SSL port (no argument required). If this switch is not passed, the default is the standard Oracle Internet Directory port that you are using.
-z
Pass this parameter to only register the Database in to Oracle Internet Directory without running component back-end Configuration Assistants.
|
Note: Simply registering the Database with Oracle Internet Directory does not run the Oracle Collaboration Suite back-end Configuration Assistants and as a result, this database will not be displayed as an available Database for the Oracle Collaboration Suite components during the Applications tier installation. |
You can use the following parameter to bypass the command-line arguments and use a parameter file instead:
-f ini filename
Pass this parameter to bypass the command-line arguments and use a file that contains values for all compulsory arguments.
Refer to OCSdbSchemaReg.ini.sample located in ORACLE_HOME/installfor a sample .ini file.
If you pass an -f argument, no other command-line arguments will be processed. You must either enter all compulsory arguments or an -f argument pointing to the .ini file.
|
Note: Passwords are in plain text format. |
The main functions of the OCSdbSchemaReg script are:
Registering a database in to Oracle Internet Directory. The script will optionally create the ORACLE_HOME/ldap/admin/ldap.orafile if it does not already exist. The entries in the ldap.ora file, if it exists, must match with the Oracle Internet Directory host that the script is configured against.
|
Note: If the script detects that a database entry, matching the given global database name, already exists in Oracle Internet Directory, it will assume that the database has already been properly registered. Component Configuration Assistants will attempt to use the connect string contained in that registration. |
Running Configuration Assistants for:
Oracle Real-Time Collaboration
Oracle Mail
Oracle Voicemail & Fax
Oracle Collaboration Suite Search
Oracle Content Services
Oracle Collaborative Workspaces
Oracle Web Access Client
Oracle Calendar Server
Keeping track of the processes that have succeeded. If any tool fails, you can rerun the script after fixing the issue. You must only run those Configuration Assistants that did not succeed. The file containing these results is located in ORACLE_HOME/install/schemaReg.results.
If you have already installed Oracle Application Server, then you can use the existing instance of Identity Management for Oracle Collaboration Suite. Depending on the version of Identity Management you want to use, follow the steps mentioned in the following sections.
Starting with Identity Management 9.0.2.x
If you are planning to use the following instance of Identity Management 9.0.2.x:
Identity Management 9.0.2.0.1
The upgrade will fail during the Applications tier upgrade, if you do not apply the appropriate patch. You must apply Portal Patch 9.0.2.3, which is a mandatory patch.
Identity Management 9.0.2.3
If you do not apply any patch, you will be prompted to complete the upgrade of Oracle Collaborative Portlets, as documented in Section 7.8 of the Oracle Collaboration Suite Upgrade Guide.
If you applied Portal patch 9.0.2.6 before upgrade, you do not have to do extra steps as documented in Section 7.8 of the Oracle Collaboration Suite Upgrade Guide.
|
Note: For all the preceding cases, you must apply the required Portal 10g patch after the Applications-tier upgrade and before you run OracleAS Metadata Repository Upgrade Assistant, as documented in Section 7.3.1.1 in the Oracle Collaboration Suite Upgrade Guide. |
Starting with Identity Management 9.0.4.0 and Later
To use an instance of Identity Management 9.0.4.0 and later, you do not need to apply any patch before the upgrade.
Refer to Chapter 4 in Oracle Collaboration Suite Upgrade Guide for details.
If you have already installed Oracle Application Server, then it is possible to use the existing instance of OracleAS Portal for Oracle Collaboration Suite.
Depending on the version of OracleAS Portal you want to use, refer to the information in the following sections.
Starting with OracleAS Portal 9.0.2.x
You do not have to do anything if you are starting with OracleAS Portal 9.0.2.x.
Starting with OracleAS Portal 9.0.4.0
You do not have to do anything if you are starting with OracleAS Portal 9.0.4.0.
Starting with OracleAS Portal 9.0.4.1
If you are starting with OracleAS Portal 9.0.4.1, then you must apply the Portal 9.0.2.6 patch set or the Oracle Application Server 9.0.4 patch before you start the upgrade.
After you apply the Portal 9.0.2.6 patch set, you must then apply the Portal 3923448 patch.
Refer to Oracle Collaboration Suite Upgrade Guide for more information. You can also find more information at OracleMetaLink at: